The Heart of v2
State-Sets for Every Attribute—Own Every Parameter, Instantly
Revolutionary control over every scene property with complete parameter ownership
⚡ Powerful
Fully upgraded
🎨 New UI/UX
Redesigned interface
🚀 Advanced Features
New capabilities unlocked
MaxFlow is a powerful efficiency tool designed for visualization professionals. It extends the capabilities of 3DMax software and supports rendering engines like Vray and Corona. It's suitable for a variety of application scenarios, including indoor, outdoor, and product visualization




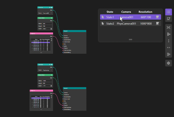
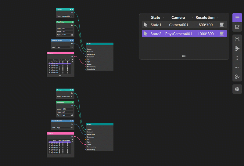
MaxFlow's node-based interface empowers you to manipulate scene data visually, providing a visual and user-friendly solution. You can switch states at any time to experiment with different lighting, compositions, and showcase superior design outcomes.
MaxFlow's state recording feature enables the same max file to accommodate multiple lighting and rendering setups. With batch rendering, you can render and save these settings with a single click
Get Started


Whether from local or online sources, simply drag and drop into MaxFlow to create your own inspiration image collection.
Buy once, use forever
Unlock All Features and Boost Your Efficiency
Have any questions?
Drag the mzp file into the 3dmax viewport to complete the installation,reload 3dsMax and create a new hotkey from category "TRViz\MaxFlow"
MaxFlow saves all settings within the Max scene. Even if the plugin trial expires, you can still use the state-switching functionality. However, you won't be able to edit or modify nodes any longer.
You can install MaxFlow, and even if you haven't purchased it, you can still use MaxFlow to switch scene states.
Send an email,we'll be happy to assist you with any questions or concerns you may have